Codeflash
FILE EDITOR (VIN, HPT TO BIN, FILE UNLOCK)
FILE EDITOR (VIN, HPT TO BIN, FILE UNLOCK)
Precio habitual
$82.99 USD
Precio habitual
$109.99 USD
Precio de oferta
$82.99 USD
Cantidad
No se pudo cargar la disponibilidad de retiro
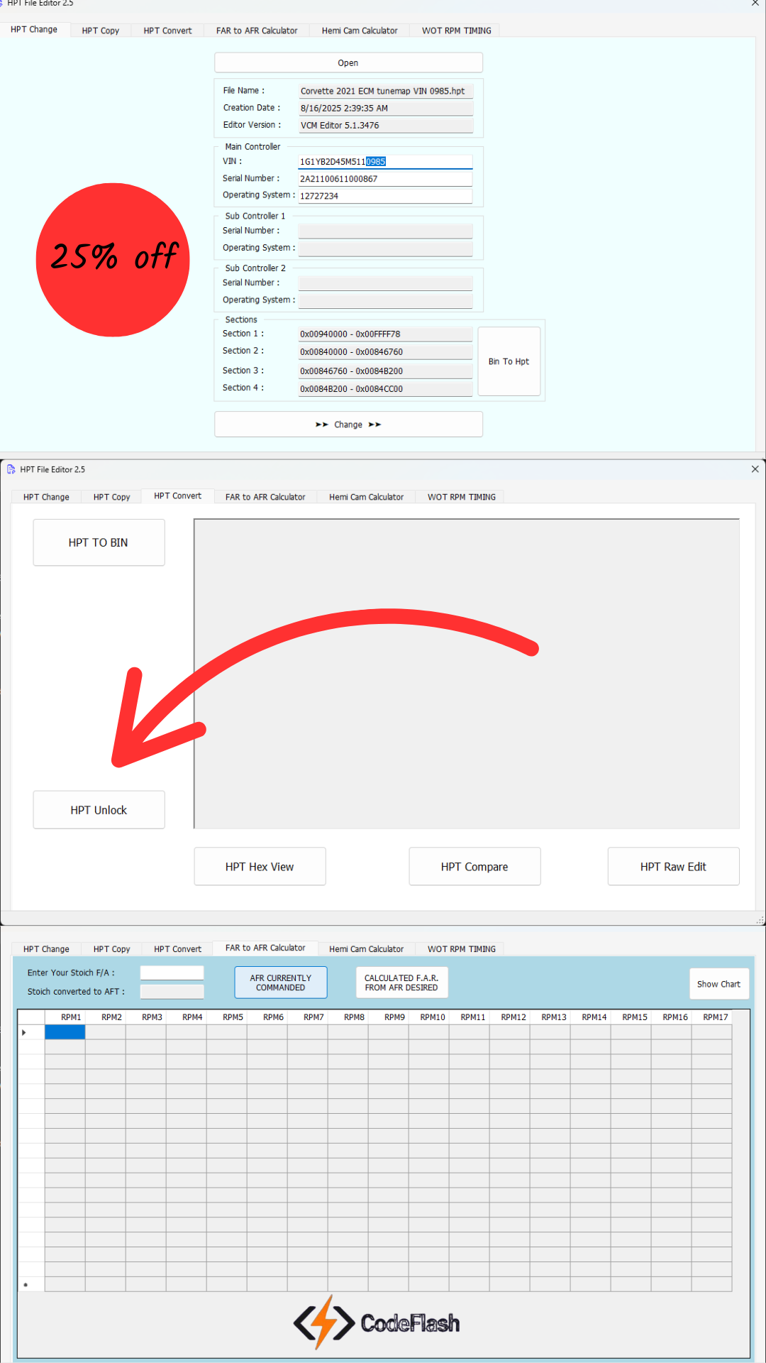
Este software exclusivo ofrece una suite completa de funciones para manipular, comparar y modificar archivos de ECU con precisión quirúrgica.
Funciones Principales
-
Conversión HPT a BIN
Transforma archivos HPT en formato BIN para una edición más flexible y compatible con múltiples plataformas de tuning. -
Desbloqueo de Archivos Protegidos
Elimina restricciones impuestas por tuners previos, permitiendo acceso total a mapas y parámetros ocultos. -
Cambio de VIN y Sistema Operativo
Modifica el número de identificación del vehículo (VIN) y actualiza el sistema operativo de la ECU para adaptarlo a nuevas configuraciones o reemplazos. -
Copia Completa de Archivos ECU
Duplica configuraciones completas de una ECU a otra, ideal para clonar calibraciones entre vehículos similares. -
Comparación de Mapas
Analiza diferencias entre archivos BIN para identificar ajustes, mejoras o inconsistencias en calibraciones previas. -
Modificación Directa de AFR y VVT CAM
Ajusta fácilmente el Air-Fuel Ratio (AFR) y los parámetros de VVT CAM en vehículos Dodge/Mopar, optimizando rendimiento, consumo y respuesta del motor. - Ideal Para
- Técnicos automotrices especializados en performance
- Tuners independientes y talleres de reprogramación
- Distribuidores de ECUs y sistemas de gestión electrónica
Share
